目前为止,电脑的DVD光驱可能对用户没那么大的需求了,不过偶尔也是需要用得上的地方。有时候正当急着需要用的时候问题就来了,出现了设备管理器中只是一个黄色惊叹号显示数据签名有问题,或提示“Windows不能验证此设备的数据签名……”。首先要查看一下是否由于Win7不能识别你的DVD设备。这样才能根据故障来解决,下面有两种可以解决这些光驱无法使用的方法。
方法一:
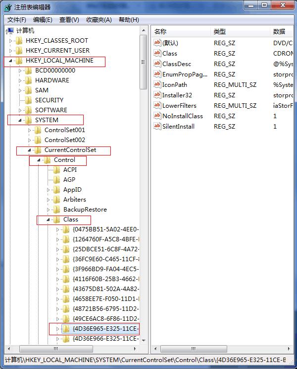
1、点开始-运行(快捷组合键Win+R键),输Regedt32.exe,按回车,打开注册表编辑器。注:修改注册表前先备份一下,阅教程“怎么备份WIN7注册表?”

2、找到以下键值:
HKEY_LOCAL_MACHINE--SYSTEM--CurrentControlSet--Control--Class--{4D36E965-E325-11CE-BFC1-08002BE10318}

3、在右面的框里找到并删除UpperFilters和LowerFilters(如下图所示的框中寻找UpperFilters和LowerFilters)

4、重启计算机,看看Win7系统是否可以识别光驱了。
方法二:

1. 点击 开始 -〉 所有程序 -〉 附件。
2、右击命令提示符 -〉 ”以管理员身份运行”。
3、粘贴以下命令并回车。
bcdedit /set loadoptions DDISABLE_INTEGRITY_CHECKS。
Windows7不能识别某些DVD光驱,这个不是DVD的问题,而是Windows7的问题。微软官方曾解释这个问题是由于SATA驱动程序(Msahci.sys)自适应链接电源管理(ALPM)的新电源管理功能,致使某些光驱ALPM功能启用与执行不能正常工作,并导致计算机可能无法识别。我们可以通过教程的两种方法来解决这个光驱故障。
郑重声明:本文由网友发布,不代表盛行IT的观点,版权归原作者所有,仅为传播更多信息之目的,如有侵权请联系,我们将第一时间修改或删除,多谢。