桌面上有很多浏览器,有时候一打开网址链接,就会跳到不常用的浏览器上,影响使用体验。要想将网址的打开方式锁定指定的浏览器打开,就要设置默认浏览器。 那么,我们如何设置默认浏览器?下面给大家分享设置默认浏览器的两种方法,希望能够帮助到有需要的朋友。
方法一:
1、鼠标点击电脑左下角的开始,选择“设置”;

2、点击应用后,进入应用和功能;

3、选择“默认应用”,找到web浏览器,选择自己想要浏览器,就能将这个浏览器设置为默认打开方式了。

如何设置默认浏览器的操作方法很简单,大家可以跟着步骤自己设置,如果遇到杀毒软件弹出窗口提醒询问是否阻止,可以直接忽略。
方法二:
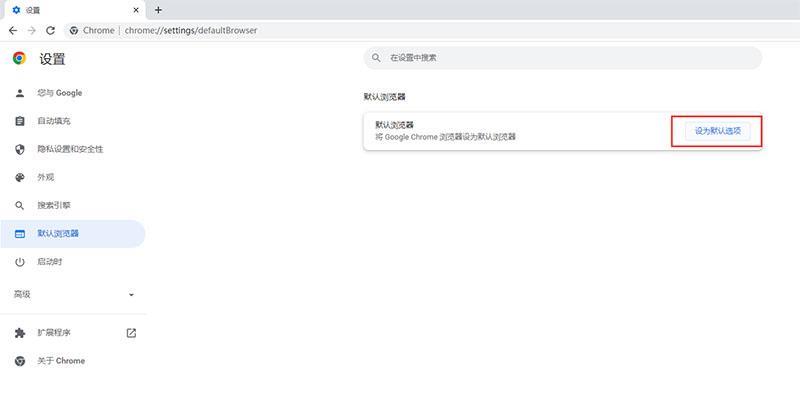
1、谷歌浏览器设置默认浏览器的方法
(1)打开谷歌浏览器,点击右上角的自定义及控制Google Chrome,就是那三个点,点击设置;

(2)点击“默认浏览器”-“设为默认选项”,选择谷歌浏览器作为默认浏览器就可以了。



2、哈客安全浏览器设置默认浏览器的方法
(1)打开哈客安全浏览器,点击右上角菜单,选择-设置;

(2)在界面中,将自己喜欢的浏览器设置为默认浏览器就可以了。

3、360安全浏览器设置默认浏览器的方法
(1)打开360安全浏览器,点击右上角的菜单,点击“设置为默认浏览器”,就可以了。

设置默认浏览器的操作方法是不是很简单?小伙伴们可以将浏览器设置成自己常用的浏览器了,这样子打开网址链接的时候就会使用默认浏览器打开,方便又快捷。
【转自:香港服务器 https://www.68idc.cn提供,感谢支持】郑重声明:本文由网友发布,不代表盛行IT的观点,版权归原作者所有,仅为传播更多信息之目的,如有侵权请联系,我们将第一时间修改或删除,多谢。